???? 作者:
laker,因为喜欢LOL滴神faker,又是NBA湖人队????(laker)粉丝儿(主要是老詹的粉丝儿),本人又姓李,故取笔名:laker
❤️喜欢分享自己工作中遇到的问题和解决方案,以及一些读书笔记和心得分享。
????本人创建了微信公众号【Java大厂面试官】,用于和大家交流分享
???? 个人微信【lakernote】,加作者备注下暗号:cv之道。
文章目录
- 前言
- What 是什么
- Why 为什么
- How 怎么做
- 对接前
- 对接中
- 对接后
- 对接风险
- 总结与思考
前言
无论你是做面向ToB、ToC还是ToG的业务,开发业务系统,永远也逃脱不了与第三方系统对接的命运,例如:常见的支付宝、微信支付平台对接、短信平台对接,还有单点登录对接,以及与友商的数据接口对接等等,大到相对成熟的平台对接,小到一个接口的调用,基本上所有的开发都避免不了对接,它已经充斥在我们的日常工作中✒️,如何做好与第三方的对接,降低对接风险,按时保质的完成对接任务,已经成为我们非常头疼的问题了 ⚡⚡⚡。
今天我就在这里总结下,个人的经验以及互联网上发表的一些比较好的观点。有用的话,麻烦点个赞 ???? ,转发一波☀️。
首先当我们拿到对接需求的时候,直接3W三板斧理论抡起来,来帮助我们梳理一下对接思路。
What 是什么
对接的是什么?
- 一定要从宏观到微观的搞清楚我们自己的系统是做什么业务,有哪些数据、哪些字段;需要提供给第三方哪些数据、哪些字段;又需要从第三方获取哪些数据、哪些字段。
这里的宏观和微观指的是宏观的系统物理架构、逻辑架构、部署架构、业务架构,微观的指系统模块、功能点的实现细节、及其涉及的表和其他三方对接历史。
要找到掌握这么多的人,可不是一件容易的事儿,这里能掌握这么多的人,一般都是团队的核心骨干、首席开发工程师❤️
- 同样的也要掌握第三方系统大致业务流程,部署架构等等,知己知彼,百战不殆。
为什么要搞清楚部署架构?在这里我分享下之前的一个真实案例,当场裂开的那种 ????。
项目对接开始,前期双方都紧锣旗鼓的对接、测试等等,各个环节都很顺利,于是乎在测试环境稳定一周左右后上线。
上线之后的2-3天,突然的某一天,运营人员的一通电话☎️ 打破了祥和的假象!线上出现了很多重复的业务流水号⚠️。
例如:
正常情况数据应该是这样的:
| id | 流水no | 创建时间 |
|---|---|---|
| 10378 | QJ00073001 | 2020-12-18 12:10:11 |
| 10379 | QJ00073002 | 2020-12-18 12:10:11 |
但是现场的情况是:
| id | 流水no | 创建时间 |
|---|---|---|
| 10378 | QJ00073001 | 2020-12-18 12:10:11 |
| 10379 | QJ00073001 | 2020-12-18 12:10:11 |
存在重复的流水号:QJ00073001⚠️,当场我就裂开了,这TM测试环境跑了一周没事儿,正式环境都搞了2-3天了出现问题,趁事态没有扩大,各种排查,
是不是线程安全问题啊?是不是第三方问题啊?这2天动了什么现场环境等等。
很快我们就定位出问题来了,原来是昨天晚上,又对接了一个新的局点导致的,第三方服务部署架构是分级部署的。
我们以为的对接:
![[外链图片转存失败,源站可能有防盗链机制,建议将图片保存下来直接上传(img-OETL0Aaa-1608287514803)(D:金金金如何做好与第三方系统对接.assetsimage-20201218152704948.png)]](https://www.shuijiaxian.com/files_image/2023052710/20201218183638664.png)
实际的对接:
![[外链图片转存失败,源站可能有防盗链机制,建议将图片保存下来直接上传(img-3kBmQL7f-1608287514805)(D:金金金如何做好与第三方系统对接.assetsimage-20201218153047398.png)]](https://www.shuijiaxian.com/files_image/2023052710/20201218183702647.png)
第三方的部署架构是每个局点单独部署一套服务,所以他们那边的流水号都是从1开始的,导致我们直接拿流水号来用的时候裂开了。
处理方式也很简单,流水号加上局点code即可,例如:HW31QJ00073001、HW89QJ00073001
Why 为什么
为什么要对接第三方系统?
比如我们经常对接支付宝、微信平台,你不可能自己开发个支付系统的,再说了支付宝和微信支付的用户也多,方便你我他,可以让我们更专注自己的业务开发。
再比如对接短信平台、快递鸟平台等等。
总结下:基本上都是自己公司想做一件事情,但是自己又没有足够的物力、财力、精力去实现,那么就去找市面上有成熟的解决方案,把专业的活交给专业的人,来以最小化的成本实现我们的需求。
How 怎么做
这里我们再以对接前、对接中、对接后这3个阶段,来分阶段讨论下每个阶段应该怎么做,才能稳步推进我们的对接需求。
对接前
-
明确需求,以及对接的价值(是否真的有必要做及其实现的意义,有可能这一步直接让对接流产✋。。。)
-
搞清楚我们跟第三方的大致交互流程和双方所需数据。(别鸡蛋里面找骨头,他也找不到啊,你要我没有的数据,我可怎么提供)
-
评估大概所需要花费的钱,毕竟跟别人对接,大部分情况下是花钱的。(花的钱太多有可能得不偿失)
-
确定双方相关业务负责人、技术负责人,以及要指定一个总负责任人来推动双方稳步前进(别双方都是放羊模式)
-
制定一个合理的计划,确定联调时间、上线时间、试运行时间(一定要制定合理的计划)
对接中
1. 确定细节
拉上双方业务人员、技术负责人,共同制定接口调用流程,画出接口调用流程图、泳道图、时序图等,毕竟一图胜千言。
这里一定要拉上真正熟悉业务和技术的人去沟通,别找中间人去传话了,也别找不懂的人去,否则在这一步,坑就已经开始挖了。
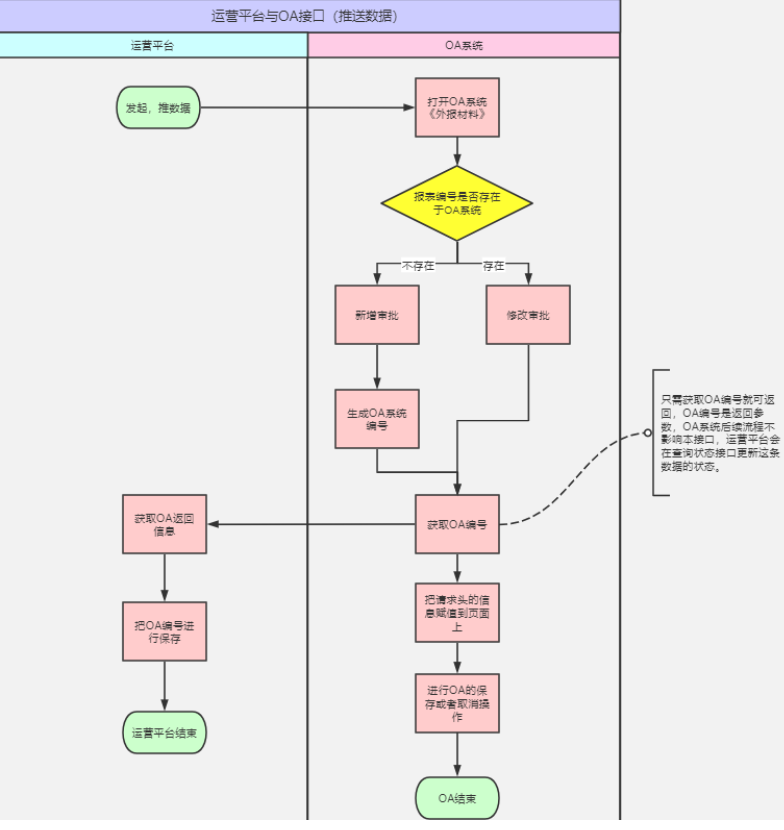
泳道图示例:
泳道图很清晰的能看到对接双方交互流程,职责划分清晰。

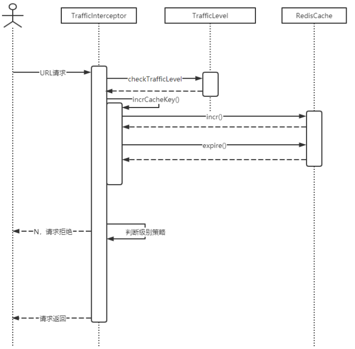
时序图示例:
时序图能清晰看到消息传递的时间顺序。

下面的关键细节我列一下:
| 关键细节 | 事项 | 备注 |
|---|---|---|
| 字段内容 | 双方确定需要提供什么字段、需要获取哪些字段 | |
| 接口版本 | 接口版本规范,url中 /v1/xxx,还是header中 verison=v1,以及协商版本具体规范细节 | |
| 大量数据 | 是分页返回,还是以文件的形式,例如csv等 | |
| 异常处理 | 定义错误码,以及其对应的相应操作,有什么兜底补偿方案没 | |
| 调用方式 | 主动拉取还是被动等待推送 | 建议双向即可主动式,又可被动式 |
| 通信协议 | Restful、Webservice、MQ、Websocket等,复杂的对接,是否可以考虑提供sdk | 一般建议Restful |
| 报文协议 | json、yaml、xml、自定义等 | 一般建议Json |
| 接口方式 | 同步接口还是异步接口 | |
| 接口安全 | Oauth2.0 sign token等,注意内外网、以及业务的保密级别 | |
| 幂等性 | 确保双方接口是否都是幂等的,防止重复提交 | |
| 重试机制 | 一定要确认是否需要接口调用失败后的重试机制,保证数据传输的最终一致性 重试机制包括 实时重试调用:指定次数 + 调用失败持久化,数据库定时任务重试 | |
| 接口文档 | 要有详尽的说明和丰富的示例代码 | |
| 联调环境 | 可以随便折腾的那种 |
2. 一些建议
-
文档先行,统一规范(双方按照文档来开发,统一规范)
-
需要自己有对接模拟接口,防止三方公司接口迟迟未完成,影响整个项目进度
-
第三方对接模块做成单独的服务最好独立出来,尽最大努力保证服务的高可用、稳定性。(不然你滴电话就要被打爆了☎️)
-
接口升级,尽量做到影响最小,不去修改接口协议,如果必须要动,要做到接口兼容老版本。
-
尽量保证接口的幂等性,因为会有重试机制和补偿方案;
-
接口当中生成requestId,用于日志记录,到返回结果的全流程跟踪,接口接收到的数据,以及解析之后的参数值,都要用日志记录下来,方便查看原因。
-
编码推荐使用注解式声明编程
Feign
举个例子:把第三方对接模块做成单独服务的好处、以及做好对外服务降级操作(业务逻辑降级)。
之前项目中有个需求,需要对接一个厂商的服务,大致流程是调用一个实时接口,输入身份证号,返回这个身份证号关联人的最新的所有的档案信息。
第一阶段
一开始我们是直接把对接代码写到我们业务系统的,这也很正常。
第二阶段
使用一段时间后,公司的另一个团队也需要对接这个厂商,那么现在是否也复制一份儿代码去对接呢?显然我们不会这么去做,第三方接口升级啥的,我们2个团队都要改,耦合性太强了,还有万一后面我们还有其他团队对接呢?不可能都用这种方式。
所以我们的做法是把这个对接模块独立出来,做成一个单独的服务,供所有的团队使用,作为微服务的一部分。
架构如下图:

第三阶段
平稳运行一段时候后,突然的某一天第三方服务厂商服务down掉了,导致我们这边所有相关的业务出现了类似“档案查询接口不可用”的提示。
已经做了断路器、服务通用降级,返回提示信息“档案查询接口不可用”
虽然是第三方的问题,也有提示的降级操作,但是呢,用户体验还是不够友好,于是乎我们开会讨论更完美的方案,我们的需求是返回实时的个人档案信息,
但是如果当第三方服务down了,返回之前查询过的非实时数据,并给个不是最新的提示,也总比提示“档案查询接口不可用”要优雅的多。
于是乎我们会在每个用户查询到档案后,自己本地数据库存一份,当第三方服务不可用的时候去降级到本地数据库查询使用。
架构如下图:

对接后
持续跟踪一段时间系统的使用情况,然后进行总结,看看是否可以把这块对接流程规范化,做标准化接口,将自己的能力或者数据标准化出去,类似于开放平台,让别人按照你的标准来做。(那就乌鸦变凤凰了)
最后我也总结下,之前遇到的风险点:
对接风险
-
对方不配合 (奶茶☕、香烟给安排上,还不行只能让上级去推动了)
-
对接要从源头留痕,防止后面对方扯皮,要留证据。(拿证据说话)
-
对方服务升级,接口变了,未通知升级。(接口版本号制定好,接口做到向下兼容)
-
对方服务不稳定影响自有系统。(服务熔断、降级处理)
-
调用并发频率过高等。(控制频率)
总结与思考
没有最完美的方案,只有尽可能完善的方案,就像系统可用性达不到100%一样,我们做的每一步都要想好失败的场景,以及相应的对应策略,做好降级处理,最终的兜里方案就是人肉补偿了✈️✈️✈️。
QQ群【837324215】
关注我的公众号【Java大厂面试官】,回复:架构、资源等关键词(更多关键词,关注后注意提示信息)获取更多免费资料。
公众号也会持续输出高质量文章,和大家共同进步。

最后
以上就是整齐自行车最近收集整理的关于今天我们来聊聊,如何做好第三方系统对接的全部内容,更多相关今天我们来聊聊内容请搜索靠谱客的其他文章。
发表评论 取消回复