子模块介绍
在CarMaker模块中,CarMaker内的几个子模块和交换的信号都可以在这里查看。下面介绍CarMaker子系统的信号名称、相应的C变量与(如果存在)它在CarMaker字典中的名称之间的关系。对于大多数信号,这些信息足以在CarMaker自带的Reference Manual参考手册中找到其准确定义和默认单位的位置,在此我这边对部分模块进行了详细介绍。

目录
- 子模块介绍
- 各个子模块
- CM_FIRST
- 模块作用
- 参数介绍
- DrivMan
- 模块作用
- 参数介绍
- VehicleControl
- 参数介绍
- 子模块介绍
- CreateBus VhclCtrl
- 模块作用
- 参数介绍
- CreateBus VhclCtrl.Steering
- 模块作用
- 参数介绍
- CreateBus Vhcl.Wheel.In
- 模块作用
- 参数介绍
- CreateBus Vhcl.Misc
- 模块作用
- 参数介绍
- CreateBus VhclCtrl.PT
- 模块作用
- 参数介绍
- IPG Vehicle
- 模块作用
- 子模块介绍
- CarAndTrailer
- Steering
- Kinematics
- Forces
- Kinetics
- Trailer
- CarAndTrailerUpd
- Brake
- PowerTrain
- CM_LAST
- 附加:数据字典(DataDict)介绍
- 作用
- 变量类型
- 相关模块
- Define CM Dict`
- Read CM Dict
- Write CM Dict
- Signal Access
- 本节案例
- 获取车辆x和y方向的加速度
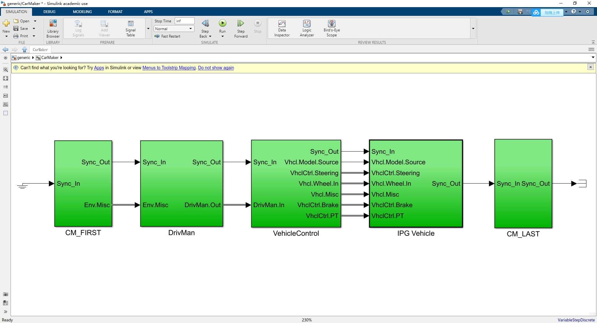
各个子模块
CM_FIRST
模块作用
- 在这个子系统中,可以操纵来自外部的输入信号以及一些环境参数。

- 在CarMaker中,CM_FIRST模块内的这些变量的值大部分是在Parameters -> Environment中设置。


参数介绍
- Env Temperature:
- 作用:环境空气温度
- 单位:K
- C语言变量:Env.Temperature
- 字典变量:Env.Temperature
- Env AirDensity
- 作用:环境空气密度
- 单位: k g / m 3 kg/m^3 kg/m3
- C语言变量:Env.AirDensity
- 字典变量:Env.AirDensity
- Env AirPressure
- 作用:环境空气压强
- 单位:bar
- C语言变量:Env.AirPressure
- 字典变量:Env.AirPressure
- Env AirHumidity
- 作用:环境空气相对湿度
- 单位:无
- C语言变量:Env.AirHumidity
- 字典变量:Env.AirHumidity
- Env SolarRadiation
- 作用:环境太阳辐射
- 单位: W / m 2 W/m^2 W/m2
- C语言变量:Env.SolarRadiation
- 字典变量:Env.SolarRadiation
- Env WindVel tot x
- 作用:惯性系中的全环境全球风的x方向速度
- 单位:m/s
- C语言变量:Env.WindVel_tot[0]
- 字典变量:Env.WindVel_tot.x
- Env WindVel_tot y
- 作用:惯性系中的全环境全球风的y方向速度
- 单位:m/s
- C语言变量:Env.WindVel_tot[1]
- 字典变量:Env.WindVel_tot.y
- Env WindVel_tot z
- 作用:惯性系中的全环境全球风的z方向速度
- 单位:m/s
- C语言变量:Env.WindVel_tot[2]
- 字典变量:Env.WindVel_tot.z
- Env yDay
- 作用:一年中的一天
- 单位:days
- C语言变量: Env.yDay
- 字典变量:Env.YearDay
Env Time - 作用:一天的时间,0-24小时中间的一个小时
- 单位:hours
- C语言变量:Env.Time
- 字典变量:Env.Time
- Env Pol_GCS Long
- 作用:在GCS坐标中PoI经度
- 单位:rad
- C语言变量:无
- 字典变量:无
Long:longitude,经度
POI:Point of interest,兴趣点,比如加油站、停车场、电影院都属于POI
GCS:Global Coordinate System全,球坐标系 - Env Pol_GCS Lat
- 作用:在GCS坐标中PoI纬度
- 单位:rad
- C语言变量:无
- 字典变量:无
Lat:latitude,纬度
- Env Pol_GCS Elev
- 作用:在GCS坐标中PoI高度
- 单位:m
- C语言变量:无
- 字典变量:无
Elev:geodetic elevation,高度
- Env sRoad
- 作用:车辆的路径坐标
- 单位:m/s
- C语言变量:无
- 字典变量:无
DrivMan
模块作用
- DrivMan提供了在IPG自动驾驶时对操纵模块中计算出的所有信号。如果想更换自动驾驶程序的输入,则这是正确的插入点。

参数介绍
- DrivMan SST
- 作用:动力系统开关按钮
- 取值范围:
- 0:关闭
- 1:打开
- C语言变量: DrivMan.SST
- 字典变量:DM.SST
- DrivMan Key
- 作用:车辆钥匙位置(整数)
- 取值范围:
- 0:断开
- 1:钥匙插入,电源关闭
- 2:钥匙插入,ACC电源模式。ACC模式指在汽车还没有发动之前,如果有钥匙ACC档,只要将钥匙拨到这个位置,有些用电不太大的设备,比如:收音机,点烟器等就通电了,当汽车点火的时候,需要一个强电流,这时ACC位停止供电,等汽车点火结束,又开始供电。
- 3:钥匙插入,电源打开
- 4:钥匙插入,启动器启动
- C语言变量:DrivMan.Key
- 字典变量:DM.Key
- DrivMan UserSignal
- 作用:signal表示从车辆操作员到动力系统控制(例如安全带、车门、座椅传感器)
- 单位:无
- C语言变量:DrivMan.UserSignal[]
- 字典变量:DM.UserSignal_
- DrivMan SelectorCtrl
- 作用:自动选档器位置(整数):
- 取值:
- -9:位置P(对应于档号-9)
- -1:位置R(对应于档号-1…-8)
- 0:位置N(对应于档号=0)
- 1:位置D(对应于档号>0)
- 2:位置M(手动选档/手动)
- C语言变量:DrivMan.SelectorCtrl
- 字典变量:DM.SelectorCtrl
- DrivMan GearNo
- 作用:齿轮号(整数)
- 单位:无
- C语言变量:DrivMan.GearNo
- 字典变量:DM.GearNo
- DrivMan Brake
- 作用:制动/减速器,相对踏板力,我们平时刹车踩得踏板
- 取值:
- 0:未启动刹车
- 1:启动刹车
- C语言变量:DrivMan.Brake
- 字典变量:DM.Brake
- DrivMan BrakePark
- 作用:驻车制动,俗称手刹
- 取值:
- 0: 未启动手刹
- 1:启动手刹
- C语言变量:DrivMan.BrakePark
- 字典变量: DM.BrakePark
- DrivMan Clutch
- 作用:离合器
- 取值:
- 0:未启动离合器
- 1:启动离合器
- C语言变量:DrivMan.Clutch
- 字典变量: DrivMan.Gas
- DrivMan Gas
- 作用:油门
- 取值:
- 0:未启动油门
- 1:启动油门
- C语言变量: DrivMan.Gas
- 字典变量: DM.Gas
- DrivMan Steering Ang
- 作用:在方向盘上的转向角度
- 单位:rad
- C语言变量:DrivMan.Steering.Ang
- 字典变量:DM.Steer.Ang
- DrivMan Steering Ang Vel
- 作用:在方向盘处的转向角度速度
- 单位:rad/s
- C语言变量:DrivMan.Steering.AngVel
- 字典变量:DM.Steer.AngVel
- DrivMan Steering AngAcc
- 作用:在方向盘处的转向角度加速度
- 单位: r a d / s 2 rad/s^2 rad/s2
- C语言变量:DrivMan.Steering.AngAcc
- 字典变量:DM.Steer.AngAcc
- DrivMan Steering Trq
- 作用:方向盘上的转向扭矩
- 单位:Nm
- C语言变量: DrivMan.Steering.Trq
- 字典变量: DM.Steer.Trq
VehicleControl
- 车辆控制模块应用于添加任何类型的辅助系统。在驾驶员的要求传递到各自的车辆系统之前,使用车辆控制接口实现的,车辆控制模块不会通过替换驾驶员的输入,也不会丢失的关于驾驶员原始意图的控制信号来进行交互。

参数介绍
- VhclCtrl Brake:制动/减速器,相对踏板力,我们平时刹车踩得踏板
- VhclCtrl BrakePark:驻车制动,俗称手刹
- 取值:
- 0: 未启动手刹
- 1:启动手刹
- 取值:
子模块介绍
CreateBus VhclCtrl
模块作用
- 车辆的基本控制和车灯的控制

参数介绍
- VhclCtrl SST:动力总成启停按钮(布尔值):0=关闭,1=打开
- VhclCtrl Key:
- 作用:车辆钥匙位置(整数)
- 取值范围:
- 0:断开
- 1:钥匙插入,电源关闭
- 2:钥匙插入,ACC电源模式。ACC模式指在汽车还没有发动之前,如果有钥匙ACC档,只要将钥匙拨到这个位置,有些用电不太大的设备,比如:收音机,点烟器等就通电了,当汽车点火的时候,需要一个强电流,这时ACC位停止供电,等汽车点火结束,又开始供电。
- 3:钥匙插入,电源打开
- 4:钥匙插入,启动器启动
- VhclCtrl UserSignal:signal表示从车辆操作员到动力系统控制(例如安全带、车门、座椅传感器)
- VhclCtrl GearNo:齿轮号(整数)
- VhclCtrl SelectorCtrl:自动选档器位置(整数)
- 取值:
- -9:位置P(对应于档号-9)
- -1:位置R(对应于档号-1…-8)
- 0:位置N(对应于档号=0)
- 1:位置D(对应于档号>0)
- 2:位置M(手动选档/手动)
- 取值:
- VhclCtrl Brake:制动/减速器,相对踏板力,我们平时刹车踩得踏板
- VhclCtrl BrakePark:驻车制动,俗称手刹
- 取值:
- 0: 未启动手刹
- 1:启动手刹
- 取值:
- VhclCtrl Clutch:离合器
- 取值:
- 0:未启动离合器
- 1:启动离合器
- 取值:
- VhclCtrl Gas:油门
- 取值:
- 0:未启动油门
- 1:启动油门
- 取值:
- VhclCtrl Steering Ang:在方向盘上的转向角度
- VhclCtrl Steering AngVel:在方向盘处的转向角度速度
- VhclCtrl Steering AngAcc:在方向盘处的转向角度加速度
- VhclCtrl Steering Trq:方向盘上的转向扭矩
- VhclCtrl Lights LowBeam:近光灯/近照灯
- 取值:
- 0: 未启动近光灯
- 1:启动近光灯
- 取值:
- VhclCtrl Lights HighBeam:远光灯/全前照灯亮起
- 取值:
- 0: 未启动远光灯
- 1:启动远光灯
- 取值:
- VhclCtrl Lights Daytime:日间运行指示灯
- 取值:
- 0: 未启动指示灯
- 1:启动指示灯
- 取值:
- VhclCtrl Lights ParkL:左停车灯
- 取值:
- 0:左停车灯不亮
- 1:左停车灯亮
- 取值:
- VhclCtrl Lights ParkR:右停车灯
- 取值:
- 0:右停车灯不亮
- 1:右停车灯亮
- 取值:
- VhclCtrl Lights IndL:左指示灯
- 0=不亮
- 1=指示灯亮,灯不亮
- 2=指示灯亮,灯亮
- VhcICtrl Lights IndR:右指示灯
- 0=不亮
- 1=右指示灯亮,灯不亮
- 2=右指示灯亮,灯亮
- VhclCtrl Lights FogFrontL:左前雾灯
- 0=左前雾灯不亮
- 1=左前雾灯亮
- VhclCtrl Lights FogFrontR:右前雾灯
- 0=右前雾灯不亮
- 1=右前雾灯亮
- VhclCtrl Lights FogRear:后雾灯
- 0=后雾灯不亮
- 1=后雾灯亮
- VhclCtrl Lights Brake:刹车灯
- 0=刹车灯不亮
- 1=刹车灯亮
- VhclCtrl Lights Reverse:倒车灯
- 0=倒车灯不亮
- 1=倒车灯亮
CreateBus VhclCtrl.Steering
模块作用
- 方向盘的控制

参数介绍
- VhclCtrl Steering Ang:在方向盘上的转向角度
- VhclCtrl Steering AngVel:在方向盘处的转向角度速度
- VhclCtrl Steering AngAcc:在方向盘处的转向角度加速度
- VhclCtrl Steering Trq:方向盘上的转向扭矩
- VhclCtrl Steering SteerByTrq:按扭矩进行的转向系统处于活动状态,通俗点就是方向盘是否正在旋转
CreateBus Vhcl.Wheel.In
模块作用
- 方向盘的控制

参数介绍
Vhcl Wheel FL Trq_B2WC:左前车轮支架处的支撑制动扭矩
Vhcl Wheel FL Trq_DL2WC:左前车轮支架
Vhcl Wheel FL rotv:左前车轮旋转速度
Vhcl Wheel FR Trq_B2WC:右前车轮支架处的支撑制动扭矩
Vhcl Wheel FR Trq_DL2WC:右前车轮支架
Vhcl Wheel FR rotv:右前车轮旋转速度
Vhcl Wheel RL Trq_B2WC:左后车轮支架处的支撑制动扭矩
Vhcl Wheel RL Trq_DL2WC:左后车轮支架
Vhcl Wheel RL rotv:左后车轮旋转速度
Vhcl Wheel RR Trq_B2WC:右后车轮支架处的支撑制动扭矩
Vhcl Wheel RR Trq_DL2WC:右后车轮支架
Vhcl Wheel RR rotv:右后车轮旋转速度
CreateBus Vhcl.Misc
模块作用
- 扭矩控制

参数介绍
Vhcl Trq_DL2Bdy1 ×:由车身Fr1A支撑的驱动在x方向上的扭矩
Vhcl Trq_DL2Bdy1 y:由车身Fr1A支撑的驱动在y方向上的扭矩
Vhcl Trq_DL2Bdy1 z:由车身Fr1A支撑的驱动在z方向上的扭矩
Vhcl Trq_DL2Bdy1B ×:由车身Fr1B支撑的驱动在x方向上的扭矩
Vhcl Trq_DL2Bdy1B y:由车身Fr1B支撑的驱动在y方向上的扭矩
Vhcl Trq_DL2Bdy1B z:由车身Fr1B支撑的驱动在z方向上的扭矩
Vhcl Trq_DL2BdyEng ×:由发动机车身支持的驱动x方向上的扭矩
Vhcl Trq_DL2BdyEng y:由发动机车身支持的驱动y方向上的扭矩
Vhcl Wind_vel_0 x:全球帧中的Aero标记位置的x坐标
Vhcl Wind_vel_0 y:全球帧中的Aero标记位置的y坐标
Vhcl Wind_vel_0 z:全球帧中的Aero标记位置的z坐标
Fr介绍:在CarMaker的虚拟世界中,使用了针对不同目的的不同轴系统。它们用于简化CarMaker对象(包括信号和变量)的计算和参数化,并能够表示CarMaker对象的不同视点。
- Frame Fr0:CarMaker惯性轴系统称为Fr0。这是“虚拟世界”的地球固定起源。
- Frame Fr1:虚拟世界中的移动对象是基于它们自己的伴随轴系统,这被称为Fr1。该轴系统固定在移动对象上。这意味着轴系统执行附加对象的所有运动,如平移和旋转。
- Frame Fr2:对于每个车轮,在Fr1系统中都定义了一个安装点(Mnt)。这是连接到此安装点的Fr2轴系统的参考中心。安装点是来自Fr1轴系统的纯平移(X、Y、Z)。它们被固定到Fr1系统上。
- Frame FrX:代表一个路面轴系统。O-X-Y-平面近似地描述了路面的当前方向。像Fr1一样,这也是一个伴随的轴系统,并均匀地移动到Fr1。
- Frame FrD:是与Fr1具有不同来源的平行轴系统。它用于指定基于与Fr1不同的原点的几何输入坐标,而不需要重新计算它们。
注:本段介绍来自ReferenceManual.pdf的23-24页
CreateBus VhclCtrl.PT
模块作用
PT表示PowerTrain,该模块设置的是汽车的动力系统

- 车辆的动力系统控制可以在下图中的位置进行设置


参数介绍
- VhclCtrl SST:动力总成启停按钮(布尔值):0=关闭,1=打开
- VhclCtrl Key:
- 作用:车辆钥匙位置(整数)
- 取值范围:
- 0:断开
- 1:钥匙插入,电源关闭
- 2:钥匙插入,ACC电源模式。ACC模式指在汽车还没有发动之前,如果有钥匙ACC档,只要将钥匙拨到这个位置,有些用电不太大的设备,比如:收音机,点烟器等就通电了,当汽车点火的时候,需要一个强电流,这时ACC位停止供电,等汽车点火结束,又开始供电。
- 3:钥匙插入,电源打开
- 4:钥匙插入,启动器启动
- VhclCtrl UserSignal:signal表示从车辆操作员到动力系统控制(例如安全带、车门、座椅传感器)
- VhclCtrl GearNo:齿轮号(整数)
- VhclCtrl SelectorCtrl:自动选档器位置(整数)
- 取值:
- -9:位置P(对应于档号-9)
- -1:位置R(对应于档号-1…-8)
- 0:位置N(对应于档号=0)
- 1:位置D(对应于档号>0)
- 2:位置M(手动选档/手动)
- 取值:
- VhclCtrl Clutch:离合器
- 取值:
- 0:未启动离合器
- 1:启动离合器
- 取值:
- VhclCtrl Gas:油门
- 取值:
- 0:未启动油门
- 1:启动油门
- 取值:
- VhclCtrl Brake:制动/减速器,相对踏板力,我们平时刹车踩得踏板
IPG Vehicle
模块作用
- 自动驾驶模型

子模块介绍
CarAndTrailer
- 汽车和挂车模块

Steering
- 方向盘的控制

Kinematics
- 动力学的控制

Forces
- 外力模块,可能是摩擦、风力、碰撞等外力影响

- Vehicle Forces:惯性、风力、负载等因素的设置。

- Tires:四个轮胎的设置

- Suspension Forces:悬挂力的设置
- (还没看完)悬架力界面允许覆盖悬架控制单元的选定控制输出和由CarMaker用CM4SL用户模型的信号计算出的悬架力元件的内力。它由3个子块组成。用户模型的控制输出可通过悬架控制单元界面应用于弹簧、减尼器、缓冲器和稳定器。用户模型的悬挂力可以应用于相同的力元件,以及通过悬挂力元件界面的寄生刚度和寄生摩擦力元件。整个悬架力界面的输入信号为力元件驱动(弹簧长度、减震器速度、缓冲器长度、稳定器长度)。没有输出信号,但是悬挂力元素更新块直接用其输入值更新C-Code变量。

- External Suspension Forces:外部悬挂力的设置。
- 外部悬挂力为CarMaker计算的选定悬挂力元件的内力增加一个力。外部悬挂力可用于弹簧、减震器、缓冲器和稳定器上。该接口的输入信号为力元件模块(弹簧长度、阻尼器速度、缓冲器长度、稳定器长度)。输出信号是叠加的力。

- 外部悬挂力为CarMaker计算的选定悬挂力元件的内力增加一个力。外部悬挂力可用于弹簧、减震器、缓冲器和稳定器上。该接口的输入信号为力元件模块(弹簧长度、阻尼器速度、缓冲器长度、稳定器长度)。输出信号是叠加的力。
Kinetics
- 动力学模块

Trailer
- 挂车模块

CarAndTrailerUpd
- 汽车和挂车Upd

Brake
-
车辆的刹车

-
CreateBus Vhcl.Wheel.PT:车轮的动力系统

PowerTrain
- 动力总成,指的是车辆上产生动力,并将动力传递到路面的一系列零部件组件。指发动机,变速器,以及集成到变速器上面的其余零件,如离合器/前差速器等。

CM_LAST

附加:数据字典(DataDict)介绍
作用
在CarMaker仿真程序中,DataDict模块将程序的重要变量存储在数据字典中。这个字典在CarMaker有一下两个功能:
- 存储仿真结果:将仿真数据的结果存储在数据字典中创建的变量内。
- 在仿真过程中展现实时数据:CarMaker用户界面工具可以要求模拟程序定期发送所选数量的值。在运行仿真过程中,IPGMovie和IPGControl的数据可视化就是基于DataDict的两个功能。
变量类型
- 创建一个Define CM Dict模块,我们可以在模块参数界面的Type中看到数据字典的类型有哪些,和C语言的基本数据类型差不多,只不过换了个名字而已。

- 这些类型是在一个放在C:IPGcarmakerwin64-10.2include文件夹下的DataDict.h文件定义的

相关模块
Define CM Dict`
- 作用:在数据字典中定义一个变量。
- 参数介绍:
- Variable Name:变量名称
- Unit:单位,注意不是变量类型,只是单位,一个描述,比如米,千米之类的挡位
- Strictly monotone:是否符合单调性,比如递增递减都是单调性
- Type:变量类型,种类很多,视情况选择
- DVA write access:可直接访问的变量的权限DVA是DirectVarAccess,可直接访问的变量
- Number of states(0=no states):状态数量
- First state (if number of states != 0):初始状态
- Initial value:初始值
- 界面:

Read CM Dict
- 作用:在数据字典中读取一个变量,并非是一定要读取Define CM Dict模块定义的变量,CarMaker里的字典变量里的值也可以,比如DM.Gas获取油门情况
- 参数介绍:
- Variable Name:变量名,获取多个时用逗号分隔。
- Show Sync Port:显示同步端口
- Sample time:抽样时间
- 界面

- 通过Read CM Dict获取油门变化情况


Write CM Dict
- 作用:将块输入端口的值复制到指定的数据字典中的变量。
- 参数介绍:
- Variable Name:变量名,获取多个时用逗号分隔
- Show Sync Port:显示同步端口
- 界面:

Signal Access
- 作用:当DVA不对数据字典内的变量写入时,模块的输入被复制到它的输出。在这种情况下,DVA值被复制。该变量将始终包含信号的当前值,因此该模块还为快速信号检查提供了便利。
- 参数介绍:
- Variable Name:变量名称
- Unit:单位,注意不是变量类型,只是单位,一个描述,比如米,千米之类的挡位
- Strictly monotone:是否符合单调性,比如递增递减都是单调性
- Type:变量类型,种类很多,视情况选择
- Number of states(0=no states):状态数量
- First state (if number of states != 0):初始状态
- 界面:

本节案例
获取车辆x和y方向的加速度
- 我们通过GG Diagram (trail)可以观测到车辆在x和y方向的加速度

- 如果我们想在simlink获取这两个加速度的曲线,则创建一个Read CM Dict模块,输入变量Car.Con.ax_1,Car.Con.ay_1

Car.Con.ax_1:车辆在Fr1情况下,x方向的加速度
Car.Con.ay_1:车辆在Fr1情况下,y方向的加速度 - 记录模块输出信号,查看信息变化曲线

最后
以上就是友好老虎最近收集整理的关于【CarMaker学习笔记】Simulink内的子模块详细介绍子模块介绍各个子模块附加:数据字典(DataDict)介绍本节案例的全部内容,更多相关【CarMaker学习笔记】Simulink内内容请搜索靠谱客的其他文章。

发表评论 取消回复