随着Kubernetes已经成为容器编排和调度的事实标准,各大公有云厂商都已经基于Kubernetes提供了完善的Kubernetes云上托管服务。同时也看到越来越多的企业、行业开始在生产中使用Kubernetes, 拥抱云原生。在各行各业数字化转型和上云过程中,公有云厂商也在主动拥抱传统线下环境,在思考各种各样的解决方案使云上能力向边缘(或线下)延伸。
而Kubernetes由于屏蔽了底层架构的差异性,可以帮助应用平滑地运行在不同的基础设施上的特性,云上的Kubernetes服务也在考虑拓展其服务边界,云原生和边缘计算结合的想法自然就呼之欲出了。
目前国内各个公有云厂商也都开源了各自基于Kubernetes的边缘计算云原生项目。如华为云的KubeEdge,阿里云的OpenYurt,腾讯云的SuperEdge。目前网上很少有从技术视角来介绍这几个项目优缺点的文章,本文试着从技术视角,从开源视角来分析这几个项目,希望可以给大家做项目选型时提供一些借鉴。
01
比较思路
这几个项目都是云边一体,云边协同的架构,走的是Kubernetes和边缘计算结合的路数,因此决定从以下几点比较:
(1) 各个项目的开源状况:比如开源项目的背景、开源的时间、是否进入了CNCF等;
(2)Kubernetes架构:
先对比与Kubernetees的架构差异:主要关注是否修改Kubernetes,和;Kubernetes一键式转换等
根据架构差异对比和Kubernetes的能力增强点;主要关注边缘自治,边缘单元化,轻量化等能力
最后看一下架构差异可能带来的影响: 主要关注运维监控能力,云原生生态兼容性,系统稳定性等方面
(3)对边缘计算场景支持能力:
主要关注是否具备端设备的管理能力
接下来以项目的开源顺序,从上述几个方面来介绍各个项目。
02
边缘云原生开源项目对比
2.1
KubeEdge
(1)开源状况
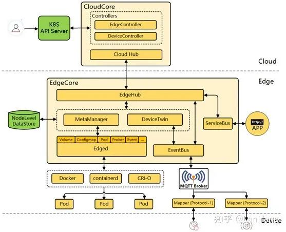
KubeEdge是华为云于2018年11月份开源的,目前是CNCF孵化项目。其架构如下:
(2)与Kubernetes的架构差异
首先从架构图可以看到,云端(k8s master)增加了Cloud Hub组件和各类controller,而在边缘端(k8s worker)没有看到原生的kubelet和kube-proxy,而是一个对原生组件进行重写了EdgeCore组件。
从架构图看EdgeCore是基于kubelet重构的,为了保证轻量化,裁剪了原生kubelet的部分能力,同时也增加了很多适配边缘场景的能力。具体如下:
Cloud Hub+EdgeHub模块: 抛弃了原生kubernetes 的组件间数据同步list/watch机制,改成基于websocket/quic协议从云端往边缘推送模式。
节点元数据缓存模块(MetaManager): 把节点维度的数据持久化在本机的SQLite数据库中,当云边网络不稳定时Edged模块将从本地数据库中获取数据用于业务的生命周期管控。
DeviceController+设备管理模块(DeviceTwin): 把设备管理能力直接集成到EdgeCore中,为用户提供原生的设备管理能力。
上述的架构设计,对比Kubernetes的能力增强点主要有:
边缘自治:通过增加节点元数据缓存,可以规避云边断网状态下,边缘业务或者节点重启时,边缘组件可以利用本地缓存数据进行业务恢复,这就带来了边缘自治的好处。
轻量化: 削减了部分kubelet功能(如CSI,CNI等),从而使边缘EdgeCore组件相比原生kubelet组件更加轻量。同时因为节点上增加了SQLite数据库,所以节点维度相比原生节点是否轻量待确认,欢迎熟悉的同学提供数据。
架构差异可能带来的影响:
云原生生态兼容性不足:
跟随社区同步演进挑战大: 由于对Kubernetes系统的侵入式修改,后续跟随Kubernetes社区的演进将会遇到很大挑战。
边缘节点无法运行Operator:因为云边通信机制的修改,Cloud Hub只能往边缘推送有限的几种资源(如Pod,ConfigMap等)。而Operator既需要自定义CRD资源,又需要list/watch云端获取关联资源,因此社区的Operator无法运行的KubeEdge的边缘节点上。
边缘节点不适合运行需要list/watch云端的应用: 因为云边通信机制的修改,导致原来需要使用list/watch机制访问kube-apiserver的应用,都无法通过hub tunnel 通道访问kube-apiserver,导致云原生的能力在边缘侧大打折扣。
运维监控能力支持有限:
因为目前云边通信链路是kube-apiserver --> controller --> Cloud Hub -->EdgeHub -->MetaManager等,而原生Kubernetes运维操作(如kubectl proxy/logs/exec/port-forward/attch等)是kube-apiserver直接请求kubelet。目前KubeEdge社区最新版本也仅支持kubectl logs/exec/metric,其他运维操作目前还不支持。
系统稳定性提升待确定:
基于增量数据的云边推送模式:可以解决边缘watch失败时的重新全量list从而引发的kube-apiserver 压力问题,相比原生Kubernetes架构可以提升系统稳定性。
Infra管控数据和业务管控数据耦合:Kubernetes集群的管控数据(如Pod,ConfigMap数据)和边缘业务数据(设备管控数据)使用同一条websocket链路,如果边缘管理大量设备或者设备更新频率过高,大量的业务数据将可能影响到集群的正常管控,从而可能降低系统的稳定性。
边缘计算场景支持能力
设备管理能力: 这个能力直接集成在edged中,给iot用户提供了一定的原生设备管理能力。
2.2
OpenYurt
(1)开源状况
OpenYurt是阿里云于2020年5月份开源的,目前是CNCF沙箱项目。架构如下:
(2)与Kubernetes的架构差异
OpenYurt的架构设计比较简洁,采用的是无侵入式对Kubernetes进行增强。在云端(K8s Master)上增加Yurt Controller Manager, Yurt App Manager以及Tunnel Server组件。而在边缘端(K8s Worker)上增加了YurtHub和Tunnel Agent组件。从架构上看主要增加了如下能力来适配边缘场景:
YurtHub: 代理各个边缘组件到K8s Master的通信请求,同时把请求返回的元数据持久化在节点磁盘。当云边网络不稳定时,则利用本地磁盘数据来用于边缘业务的生命周期管控。同时云端的Yurt Controller Manager会管控边缘业务Pod的驱逐策略。
Tunnel Server/Tunnel Agent: 每个边缘节点上的Tunnel Agent将主动与云端Tunnel Server建立双向认证的加密的gRPC连接,同时云端将通过此连接访问到边缘节点及其资源。
Yurt App Manager:引入的两个CRD资源: NodePool 和 UnitedDeployment. 前者为位于同一区域的节点提供批量管理方法。后者定义了一种新的边缘应用模型以节点池维度来管理工作负载。
上述的架构设计,对比Kubernetes的能力增强点主要有:
边缘单元化:通过Yurt App Manager组件,从单元化的视角,管理分散在不同地域的边缘资源,并对各地域单元内的业务提供独立的生命周期管理,升级,扩缩容,流量闭环等能力。且业务无需进行任何适配或改造。
边缘自治: 因为每个边缘节点增加了具备缓存能力的透明代理YurtHub,从而可以保障云边网络断开,如果节点或者业务重启时,可以利用本地缓存数据恢复业务。
云边协同(运维监控):通过Tunnel Server/Tunnel Agent的配合,为位于防火墙内部的边缘节点提供安全的云边双向认证的加密通道,即使边到云网络单向连通的边缘计算场景下,用户仍可运行原生kubernetes运维命令(如kubectl proxy/logs/exec/port-forward/attach等)。同时中心式的运维监控系统(如prometheus, metrics-server等)也可以通过云边通道获取到边缘的监控数据。
云原生生态兼容:
所有功能均是通过Addon或者controller形式来增强Kubernetes,因此保证来对Kubernetes以及云原生社区生态的100%兼容。
另外值得一提的是:OpenYurt项目还提供了一个YurtCtl工具,可以用于原生Kubernetes和OpenYurt集群的一键式转换,
架构差异可能带来的影响
原生Kubernetes带来的系统稳定性挑战:因为OpenYurt没有修改Kubernetes,所以这个问题也是原生Kubernetes在边缘场景下的问题。当云边长时间断网再次恢复时,边缘到云端会产生大量的全量List请求,从而对kube-apiserver造成比较大的压力。边缘节点过多时,将会给系统稳定性带来不小的挑战。
边缘无轻量化解决方案: 虽然OpenYurt没有修改Kubernets,但是在边缘节点上增加YurtHub和Tunnel Agent组件。目前在最小的1C1G的系统上运行成功,更小规格机器待验证。
边缘计算场景
无设备管理能力:OpenYurt目前没有提供设备管理的相关能力,需要用户以workload形式来运行自己的设备管理解决方案。虽然不算是架构设计的缺点,但是也算是一个边缘场景的不足点。
2.3
SuperEdge
(1)开源状况
SuperEdge是腾讯云于2020年12月底开源的,目前还是开源初期阶段。其架构如下:
(2)与Kubernetes的架构差异
SuperEdge的架构设计比较简洁,也是采用的无侵入式对Kubernetes进行增强。在云端(K8s Master)上增加Application-Grid Controller, Edge-Health Admission以及Tunnel Cloud组件。而在边缘端(K8s Worker)上增加了Lite-Apiserver和Tunnel Edge,Application-Grid Wrapper组件。从架构上看主要增加了如下能力来适配边缘场景:
Lite-Apiserver: 代理各个边缘组件到K8s Master的通信请求,同时把请求返回的元数据持久化在节点磁盘。当云边网络不稳定时,则利用本地磁盘数据来用于边缘业务的生命周期管控。同时基于边缘Edge-Health上报信息,云端的Edge-Health Admission会管控边缘业务Pod的驱逐策略。
Tunnel Cloud/Tunnel Edge: 每个边缘节点上的Tunnel Edge将主动与云端Tunnel Cloud建立双向认证的加密的gRPC连接,同时云端将通过此连接访问到边缘节点及其资源。
Application-Grid Controller:引入的两个CRD资源: ServiceGrids和 DeploymentGrids. 前者为位于同一区域的业务流量提供闭环管理。后者定义了一种新的边缘应用模型以节点池为单位来管理工作负载。
与OpenYurt对比
从SuperEdge的架构以及功能分析下来,发现SuperEdge从架构到功能和OpenYurt基本一致。这也从侧面印证,边缘计算云原生这个领域,各大厂商都在如火如荼的投入。
SuperEdge与Kubernetes的对比分析可以参照OpenYurt的分析,这里我们从代码角度分析SuperEdge和OpenYurt的差异:
YurtHub和Lite-Apiserver: YurtHub采取了完善的证书管理机制和本地数据缓存设计,而Lite-Apiserver使用的是节点kubelet证书和数据简单缓存。
Tunnel组件:OpenYurt的Tunnel组件是基于Kubernetes社区的开源项目ANP(github.com/kubernetes-s),同时实现了完善的证书管理机制。而SuperEdge的Tunnel组件同样也是使用节点证书,同时请求转发是基于自行封装的gRPC连接。OpenYurt底层的ANP相比原生gRPC,会更好适配kube-apiserver的演进。
单元化管理组件: OpenYurt单元化管理支持Deployment和StatefulSet,而SuperEdge的单元化管理只支持Deployment。另外OpenYurt的NodePool和UnitedDeployment的API定义是标准云原生的设计思路,而SuperEdge的ServiceGrids和 DeploymentGrids的API定义显得随意一些。
边缘状态检测,这个能力OpenYurt未实现,SuperEdge的设计需要kubelet监听节点地址用于节点间互相访问,有一定安全风险。同时东西向流量也有不少消耗在健康检查上。期待这个部分后续的优化。
2.4
对比结果一览
根据上述的对比分析,结果整理如下表所示:
项目 | 华为KubeEdge | 阿里OpenYurt | 腾讯SuperEdge |
是否CNCF项目 | 是(孵化项目) | 是(沙箱项目) | 否 |
开源时间 | 2018.11 | 2020.5 | 2020.12 |
侵入式修改Kubernetes | 是 | 否 | 否 |
和Kubernetes无缝转换 | 无 | 有 | 未知 |
边缘自治能力 | 有(无边缘健康检测能力) | 有(无边缘健康检测能力) | 有(安全及流量消耗待优化) |
边缘单元化 | 不支持 | 支持 | 支持(只支持Deployment) |
是否轻量化 | 是(节点维度待确认) | 否 | 否 |
原生运维监控能力 | 部分支持 | 全量支持 | 全量支持(证书管理及连接管理待优化) |
云原生生态兼容 | 部分兼容 | 完整兼容 | 完整兼容 |
系统稳定性挑战 | 大(接入设备数量过多) | 大(大规模节点并且云边长时间断网恢复) | 大(大规模节点并且云边长时间断网恢复) |
设备管理能力 | 有(有管控流量和业务流量耦合问题) | 无 | 无 |
03
总结
各个开源项目,整个比较下来自己的感受是:
KubeEdge和OpenYurt/SuperEdge的架构设计差异比较大,相比而言OpenYurt/SuperEdge的架构设计更优雅一些。而OpenYurt和SuperEdge架构设计相似,SuperEdge的开源时间晚于OpenYurt,项目成熟度稍差。
如果打算选择一个边缘计算云原生项目用于生产,我会从以下角度考虑:
如果需要内置设备管理能力,而对云原生生态兼容性不在意,建议选择KubeEdge
如果从云原生生态兼容和项目成熟度考虑,而不需要设备管理能力或者可以自建设备管理能力,建议选择OpenYurt
本文作者:lanliang,爱好开源,追随云原生。
关注作者:https://github.com/liangyuanpeng
本文仅代表作者观点,不代表边缘计算社区立场,
边缘计算社区长期中立、客观。
感谢阅读,欢迎扩散传播!感谢!
边缘计算社区:促进边缘计算领域知识传播,中立,客观,如果您对边缘计算、5G、物联网、云原生等领域感兴趣请关注我们。对边缘计算、5G感兴趣的同学可以加一下交流群,加微信byjssq,自我介绍一下公司名+职位,席位不多,最后几个空位。

最后
以上就是文艺绿草最近收集整理的关于边缘计算云原生开源方案选型比较的全部内容,更多相关边缘计算云原生开源方案选型比较内容请搜索靠谱客的其他文章。
发表评论 取消回复