阿里云的创建及简单测试应用
近日毕业设计要用到NBIOT进行调试,经过多天的摸索终于将毕设初步完成,整理一下笔记记录在此,也为以后个人需要时能及时找到资源。
本人将更新大概三个部分:
(1)阿里云的创建及简单测试应用
(2)NBIOT—合宙Air302连接阿里云(AT指令和LUATOS两种方案)
(3)微信小程序查看阿里云数据及数据本地存储
以下先更新第一部分,剩余部分有时间再整理发出
一、连接阿里云
- 创建阿里云用户,进入物联网平台创建公共实例


- 进入公共实例,创建产品和设备
1)创建产品



2)创建设备,并生成三元组(三元组为一机一密,相当于产品身份证)

此时我们可以看到产品为未激活状态,接下来进行产品激活
3.产品激活
产品激活我们需要下载mqtt变成小工具和mqtt客户端(mqttfx.exe)
1) 打开mqtt编程小工具,一键复制设备三元组放置于方框处(去掉大括号)
并生成基本信息,如图生成域名,ID等信息

2) 打开MQTT客户端mqttfx.exe

注:有时会打不开这时可以点击此电脑至目录
C:UsersMINAppDataLocalMQTT-FX,打开mqttfx-config.xml选择记事本打开

找到下图所示位置,打不开时默认为-3200.0,我们修改为0.0

3) 回归我们打开的MQTTFX.EXE,点击设置如图操作,再apply





Apply以后推出点击connect我们可以看到显示绿灯,回到阿里云可以看到在线
设备显示激活
4.利用MQTT给阿里云进行发送消息,并生成topic
1)当我们创建新的产品后,由于阿里云的更新可以看到设备下并无topic,我们可以利用mqtt发送消息进行创建

此时我们回到产品,点击topic至物理模型,复制第一条topic,再粘贴至mqttfx.exe


将deviceName改为三元组里面的devicename,再次复制新的topic,点击subscribe进行粘贴


操作完成后如图效果展示,此时我们就可以给阿里云发送消息或数据

2)阿里云发送测试消息示例,如图进行编辑,在Publish,同时我们回到阿里云,点开在线调试


当出现如图所示结果则表示成功

此时我们再次看到设备topic可以发现已经生成一条post结尾的topic(使用的那一条),如图所示

我们此时生成其他的topic,回到MQTTfx.exe,点击Subcribe,将post改为post_reply后再次Subcribe,可发现生成第二条topic

同理,我们利用Subcribe生成另外两条重要的topic,这两条topic都可以在产品topic分类里面找到,若有机会用到其余的topic也是类似道理



2)进行实际数据创建(以温度为例)
点开阿里云产品——功能定义——编辑草稿

添加自定义功能,注意标识符为该功能的身份证,发送消息时用于识别



发布上线完成后,回到设备可以看到如图

此时我们模拟NB-IOT模块给阿里云发送数据,进行Publish,划线部分为我们创建的标识符。
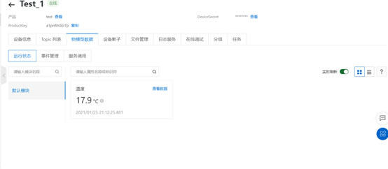
效果展示看到Subcribe和阿里云都有消息记录,在线调试界面也有相关记录




若打开实时更新的话可以随着你的消息发送而更新,至此我们阿里云使用完毕
MQTT相关工具资源链接:
链接:https://pan.baidu.com/s/1tR5JW5dSQoQ2qiYpeRlZoA
提取码:9vnr
复制这段内容后打开百度网盘手机App,操作更方便哦–来自百度网盘超级会员V3的分享
最后
以上就是认真草莓最近收集整理的关于NBIOT 模块连接阿里云(1)的全部内容,更多相关NBIOT内容请搜索靠谱客的其他文章。
发表评论 取消回复